在日常办公以及数据的分析处理中,Excel 文件转换为 CSV(逗号分隔值)是十分常见的。CSV 文件有着轻量、跨平台兼容性强、以及结构简单等特点,是数据交换、存储、迁移的理想选择,最主要的需求体现在数据库的导入、自动化脚本的处理,将 Excel 转换成 CSV 能明显的提高工作效率,所以学会并掌握快速、准确的 Excel 转换 CSV 方法,是对办公人员以及开发人员都是非常有必要的。
本篇文字给大家分享四个转换方法,帮助有需要的小伙伴们根据实际的场景选择最高效的转换方式,提升工作中数据的处理效率,来和我一起动手学习吧!
什么情况下需要将 Excel 转换为轻量的 CSV 纯文本文件?
1、当分享数据 Excel 数据时吗,转换为 CSV 格式是很便捷的。CSV 体积非常小,能够通过电子邮件或在线进行传输发送,保证接收者能够快速打开并查看数据。
2、现阶段电脑中很多工具和软件都支持 CSV 文本数据,将 Excel 转换为 CSV 后,可以更容易的导入数据到 Python 中,进一步的分析和处理。
3、Excel 有着超多的数据行,占用了较多的文件存储空间,进行数据备份的时候,将 Excel 转换为 CSV 能够减小文件的大小,节省我们的存款空间,保护重要数据不被损坏。
Excel 批量转换成 CSV 文件后的效果预览
处理前:

处理后:

方法一:使用核烁文档批量处理工具将 Excel 批量转为 CSV 文件
推荐指数:★★★★★
优点:
- 能够批量将大量 Excel 同时进行转换,且不限制文件大小。
- 所有文件均在本地处理,保护用户的文件隐私。
缺点:
- 只能安装软件在电脑中使用。
操作步骤:
1、打开【核烁文档批量处理工具】,选择【Excel 工具】-【Excel 转换为 CSV】。

2、在【添加文件】或是【从文件夹中导入文件】选择一个添加文件的方式将需要转换为 CSV 的 Excel 文件导入,也可以直接将文件拖入下面。确定添加的文件没有问题后,点击下一步。接着点击浏览,选择好新文件的保存位置。

3、等待处理结束后,点击框内的红色路径,打开文件夹查看转换完成的 CSV 文件。

方法二:使用 Excel 自带功能另存为 CSV 格式
推荐指数:★★★☆☆
优点:
- 完全免费并且不用联网操作。
- 几秒钟即可完成转换,并且兼容性最佳。
缺点:
- 只能转换当前正在处理的工作表,无法批量转换。
- 转换后有的字符可能会出现乱码等问题。
操作步骤:
1、打开需要转换的 Excel 工作表,点击文件 - 另存为 - 在保存类型中选择 CSV UTF-8 格式。

2、点击保存即可。
方法三:使用 TXT 记事本将 Excel 数据变为 CSV 数据
推荐指数:★★★☆☆
优点:
- 不需要联网并且不需要装任何软件。
- 适合非常简单的表格数据。
缺点:
- 转换后没有分隔符,格式会打乱。
- 只能够处理纯文字数据。
操作步骤:
1、将 Excel 中的数据全选进行复制。

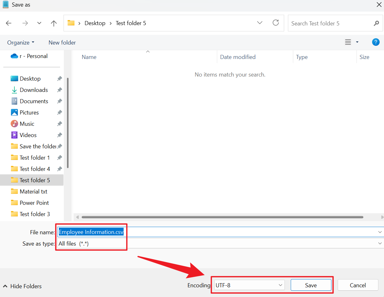
2、打开 TXT 文件粘贴,选择文件 - 另存为。

3、文件名处填写【文件名.csv】,文件格式选择【所有格式】,接着编码选择【UTF-8】然后保存。

方法四:使用 ASPOSE 在线将 Xlsx 表格转为 CSV 表格
推荐指数:★★★☆☆
优点:
- 可以处理比较复杂的表格,并且支持设置逗号、分号。
- 能够跨平台使用,Windows 或 移动设备都支持转换。
缺点:
- 敏感的数据上传之后可能会有泄露隐私的风险。
- 文件数据庞大的话转换等待时间也会变长。
操作步骤:
1、网页搜索 ASPOSE 进入转换界面,找到 Excel 转为 CSV,将需要转换的文件添加进来。

2、完成后即可保存 CSV 文件。
