效果预览
处理前:

处理后:

(一)【我的ABC软件工具箱】批量插入页面至文档
特点:
- 操作难度低,不用具备任何编程代码基础,不用提前学习,普通工作党直接上手即可。
- 批量处理,无数量限制,且运行效率高,短时间内可以处理大量文件。
- 处理文件在本地运行,无需联网即可使用,可以保障信息安全性。
操作步骤:
1、打开软件【我的ABC软件工具箱】,点击左侧栏中【文件内容】,再点击【在Word、PPT、PDF的指定位置插入页】。

2、接着进入文件添加页,点击右上角【添加文件】,将需要插入页面的word文档添加进来。支持各种常见的word、ppt、pdf格式文件。

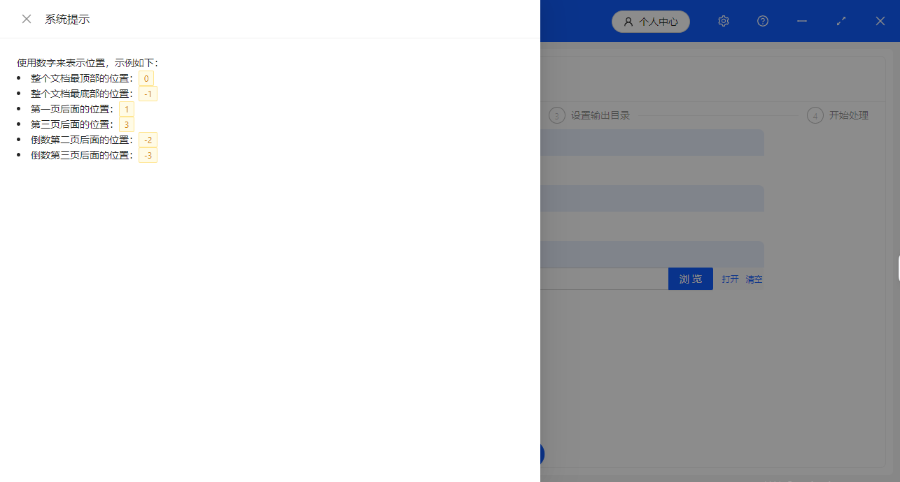
3、设置插入参数。填写插入的页面位置,选择【插入指定的文件内容】,再点击右下角的【浏览】,选中准备插入到各文档中的文件,这里我们选择即将添加的封面文档。

页面位置栏按照图示规则填写,如添加到开头就填【0】。这里的功能支持将页面添加到文档任意位置。

处理完成,所有待处理的word文档都在首页处插入了新的封面页。

(二)【WPS Office】复制粘贴功能
特点:
- wps软件自带功能,相关用户无需安装其它软件或登录其它网页。
- 只能处理单个文件,批量工作的处理效率低。
操作步骤:
1、按【Ctrl+C】复制需要插入的页面内容。
2、在wps中打开需要插入新页面的文件,鼠标点击到需要插入的位置,按【Ctrl+V】粘贴。

3、检查并调整新页的内容,使其符合当前的排版和格式要求,随后保存即可。
(三)【Word】插入对象功能
特点:
- word自带功能,相关无需安装其它软件或登录其它网页。
- 只能处理单个文件。
操作步骤:
1、打开Word文档,鼠标定位到要插入的位置。
2、点击菜单栏的“插入”选项。在“文本”组中,点击“对象”下拉菜单,选择“文件中的文字”。
3、在弹出的文件选择对话框中,浏览并选中要插入的文档,点击“插入”按钮。随后若检查无误,保存即可。
(四)【Smallpdf】在线合并word封面
特点:
- 网页端在线工具,无需下载软件占用存储空间。
- 处理前后需要上传、下载文件,花费时间可能过多。
- 非本地运行,文件处理效率受网络质量影响。
操作步骤:
1、网页打开【Smallpdf】中文版在线工具,点击【Word合并】。

2、同时上传一组word文件和封面word文件,点击【待转换】开始运行处理,随后直接下载至本地即可。
3、需要处理批量文件时,可再次选中另一个word文件和封面word文件,如此重复并下载至本地即可。
总结
专业软件中,支持插入页面的软件工具较少。word、wps等文档编辑软件自身又缺少批量处理word文件的功能。方法二、三适用于处理少量文件的情形,当处理的文件量偏多时,方法一的处理则十分简便高效。若没有软件支持的条件,方法四也不失为一种可行的办法。