PDF 轉換成 HTML 網頁可以讓文檔內容在網頁上更方便展示和交互。 PDF 文件雖然能保持格式的統一,但在網頁當中直接使用並不方便,大家通常需要下載才能查看,體驗不夠流暢。 而 HTML 組為基礎的網頁格式,可以直接在瀏覽器當中加載,無需額外的操作,並且還能自適應不同設備的屏幕尺寸,無論是移動設備或是電腦都能獲得良好的瀏覽效果。
此外 HTML 格式的內容便於後續調整優化,PDF 中的圖片和文字編輯通常依賴專業工具,尤其是掃描版 PDF,文字可能無法直接修改,而 HTML 基於代碼結構,可以任意調整內容,實現更豐富的樣式,讓靈活性更高。 因為,掌握 PDF 轉 HTML 的方法是非常有必要的,對我們進行網頁內容管理和發布是非常有幫助的,下面為大家介紹幾個方法,來一起試試吧!
什麼情況下需要將 PDF 文檔轉換為 HTML 網頁格式?
- 將 PDF 文檔轉換為 HTML 格式,可以直接嵌入網站,方便用戶使用瀏覽器快速進行訪問,無需下載 PDF 文件即可閱讀,提升體驗和內容的可訪問性。
- 當 PDF 文件中的內容沒有辦法被搜索引擎抓取,而 HTML 格式的內容可以被索引,將 PDF 轉換為 HTML 後,可以提高內容的可見性,增加網站的搜索排名和流量。
- PDF 在屏幕較小的設備上閱讀體驗很差,而 HTML 頁面可以根據設備的屏幕自動調整布局,適配手機、平板和電腦多種類型的設備,轉換為 HTML 後,能擁有更友好的跨平台使用效果。
PDF 文件批量轉換為 HTML 網頁後的效果預覽
處理前:

處理後:

方法一:使用我的ABC軟體工具箱將 PDF 批量轉為 HTML 網頁
推薦指數:★★★★★
優點:
- 能夠同時處理幾百、幾千個文件,並且轉換速度非常快,轉換後做到格式完整不變。
- 所有的 PDF 文檔皆在本地進行,不會有上傳的性質,保護用戶的隱私。
缺點:
- 只能安裝軟件在電腦中操作。
操作步驟:
1、打開【我的ABC軟體工具箱】,選擇【格式轉換】-【PDF 轉換為其它格式】。

2、在【添加文件】或【從文件夾中導入文件】中選擇一個添加方式加入需要轉換為 HTML 的 PDF 文檔,也支持直接將文件拖入下方進行導入。 確認導入的文件沒有問題後,點擊下一步。

3、進入設置選項界面中,在轉換後的格式類型選擇中【轉換為常見的格式】,轉換後的格式中選擇【html】,完成後點擊下一步。 接著點擊瀏覽,選擇好轉換後 HTML 網頁的保存位置。

4、等待處理完成後,點擊輸出目錄後方的路徑即可打開文件夾查看轉換成功的文件。

方法二:使用 Adobe Acrobat DC 將 PDF 文檔以 HTML 格式進行導入
推薦指數:★★★☆☆
優點:
- 可以保留 PDF 文檔中的樣式、圖片和鏈接等,生成的網頁內容更貼近原文件。
- 不用額外安裝軟件,只需幾步操作即可完成轉換,適合日常快速辦公處理。
缺點:
- 無法做到批量導出,只能手動操作,效率較低。
- 需要進行訂閱使用,對於較少文件或臨時文件需要轉換使用,性價比太低。
操作步驟:
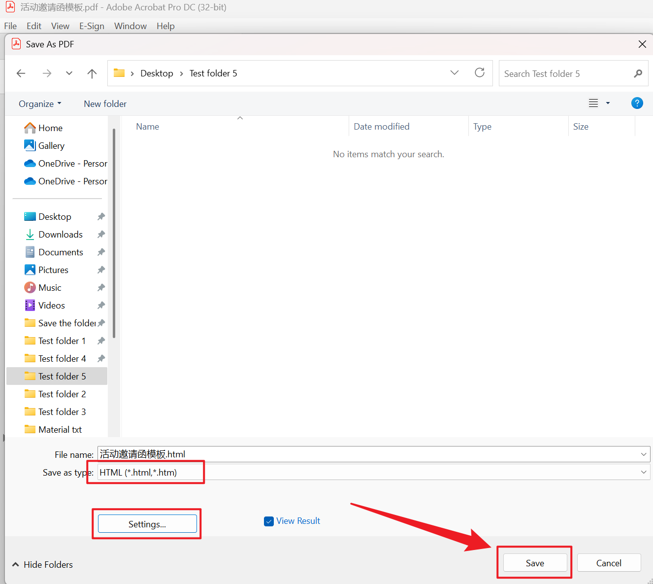
1、用 Adobe Acrobat DC 打開需要轉換的 PDF 文檔,然後點擊文件 - 導出為 - HTML 格式。

2、接著進入到保存界面,確認好格式後,可以在下方自定義選擇導出設置,然後點擊保存即可。

方法三:使用迅捷 PDF 轉換器在線將 PDF 轉換為 HTML 格式
推薦指數:★★★★☆
優點:
- 能自定義選擇轉換某一頁或每一頁。
- 官方支持,服務安全可靠。
缺點:
- 添加的文件體積過大可能會有限制。
- 在線轉換上傳文件時候受網絡影響,網絡環境不好處理較慢。
操作步驟:
1、進入迅捷 PDF 轉換器界面,點擊文檔處理 - PDF 轉 HTML - 添加需要轉換的 PDF 文檔,成功後選擇自定義設置,點擊開始處理。

2、等待轉換完成之後,獲取文件進行保存。

方法四:使用 PDF24 Tools 將 PDF 文檔保存為 HTML 網頁
推薦指數:★★★★☆
優點:
- 不要任何軟件的支持,打開瀏覽器就可以使用。
- 支持 Windows、Mac 以及手機、平板等移動設備支持,使用方便。
缺點:
- 轉換的過程需要穩定的互聯網鏈接,網絡環境差可能會影響轉換效率。
- 上傳文件到第三方可能會有洩露隱私的風險。
操作步驟:
1、打開瀏覽器搜索 PDF24 Tools 進入網頁,點擊 PDF 轉換器選擇將 PDF 轉換成其它格式。

2、進入後添加需要轉換為 HTML 格式的 PDF 文檔,然後在下面選擇好格式和模式,確認後點擊轉換。

3、等待一會後,就能保存轉換成功的 HTML 文件。

方法五:使用 Convertio 將 PDF 批量轉成 HTML 格式
推薦指數:★★★★☆
優點:
- 只要有網絡的環境下,在室內或室內都可以進行轉換,隨時隨地使用。
- 滿足大部分的 PDF 格式轉換,支持 Word、PPT、excel 格式。
缺點:
- 無網絡的環境無法進行轉換。
- 免費工具在使用中可能包含了大量廣告干擾,影響用戶的體驗。
操作步驟:
1、網頁搜索 Convertio,在轉換中選擇文檔轉換器,然後添加需要轉換的 PDF 文檔。

2、轉換為選擇 HTML,然後點擊轉換。

3、等待處理結束,即可保存轉換完成的 HTML 網頁。

方法六:使用轉轉大師將 PDF 文檔快速轉換為 HTML 網頁格式
推薦指數:★★★★☆
優點:
- 界面直觀,操作簡單,適合不熟悉繁瑣操作的小白用戶。
- 轉換的過程均在雲端完成,不占用本地存儲。
缺點:
- 在線轉換對文件的大小有限制,無法處理超過 100 M 的 PDF 文件。
- 網絡速度緩慢的情況下,對文件轉換的過程耗時更長。
操作步驟:
1、網頁進入轉轉大師界面,點擊 PDF 轉換 - PDF 轉 HTML - 添加需要轉換的 PDF 文件,選擇好自定義轉換設置後,點擊開始轉換。

2、轉換結束後即可保存 HTML 文件至本地電腦中。
