PDF 如何轉換成 PPT 幻燈片? PDF 和 PPT 作為職場當中較為常見的兩種文件格式,分別承擔著不同的功能,適用的場景也各有不同。 PDF 以其嚴謹性和穩定性著稱,能夠完美保留文檔的原始排版和內容,適合信息之間的精準傳遞和長期保存。 而 PPT 則更注重靈活性和互動性,它能夠為用戶提供一個自由編輯的創意空間,可以隨時調整文檔中的內容,添加各種多媒體元素,更能突出表現力的動態展示。
此外,兩者在兼容性和使用便捷性上也存在著從差異。 PPT 通常依賴特定的辦公軟件,跨平台打開可能會有限制,而 PDF 的輕量化和普遍性幾乎能在所有設備和系統中正常打開,信息流通無障礙。 那麼我們應該如何將 PDF 轉換成 PPT 幻燈片呢? 這裡介紹七個實用的方法,幫助大家在多方面的情況下,找到適合自己的轉化方法,一起來操作一下吧!
PDF 文檔為什麼需要轉換為 PPT 幻燈片文件?
- 在公司會議或項目匯報中,PPT 中的動畫效果和動態展示能夠更好地吸引觀看用戶的眼球,將靜態的 PDF 做不到的內容轉化成活靈活現的演示文稿,方便我們更容易表現出內容效果和專業性。
- 當需要對 PDF 文檔插入圖片、視頻或是調整排版進行編輯時,轉換為 PPT 幻燈片可以有更多的從創意,滿足靈活調整,豐富我們的文檔內容。
- 將 PDF 轉化為 PPT 後,因演示文稿的便捷的編輯功能和兼容性,可以讓團隊之間快速修改以及共享文檔內容,更適合實時協作和完善。
PDF 批量轉為 PPT 演示文稿的效果預覽
處理前:

處理後:

方法一:使用我的ABC軟體工具箱將 PDF 批量轉換為 PPT 格式
推薦指數:★★★★★
優點:
- 支持批量轉換,能夠同時將成百上千個 PDF 文檔在最快時間內轉換為 PPT 幻燈片。
- 所有文件均在本地處理,沒有上傳性質,保護用戶的敏感信息。
缺點:
- 只能安裝軟件在電腦中操作。
操作步驟:
1、打開【我的ABC軟體工具箱】,選擇【格式轉換】-【PDF 轉換為其它格式】。

2、在【添加文件】或【從文件夾中導入文件】中選擇一個方式將需要轉換為 PPT 的 PDF 文檔添加進來,也可以將文件直接拖入到下方。 確定導入的文件沒有問題後,點擊下一步。

3、在選項界面選擇轉換後的格式類型中的【轉換為常見的格式】,轉換後的格式中的【pptx】,然後再次點擊下一步。 接著點擊瀏覽,選擇好轉換後文件的保存位置。

4、處理結束後,點擊紅框內的路徑即可打開文件夾查看轉換完成的 PPT 文件。

方法二:使用 Adobe Acrobat DC 將 PDF 導出為 PPT 格式
推薦指數:★★★☆☆
優點:
- 完整保留 PDF 文檔中的字體和顏色。
- 支持轉換密碼保護的 PDF 文件。
缺點:
- 比較複雜的 PDF 文檔轉換起來速度較慢。
- 需要付費使用,性價比較高,適合專業人員使用。
操作步驟:
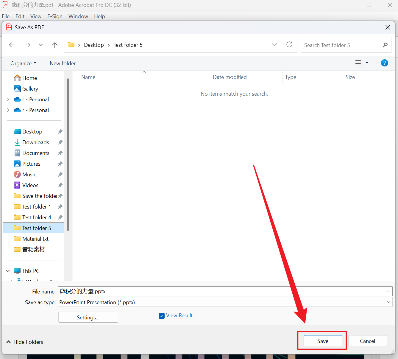
1、用 Adobe Acrobat DC 打開 PDF 文檔,點擊文件-導出-Microsoft PowerPoint。

2、可以設置轉換選項,然後確定好保存位置,然後直接點擊保存即可。

方法三:Microsoft PowerPoint 直接導入 PDF 文檔完成轉換
推薦指數:★☆☆☆☆
優點:
- Office 軟件的原生態支持,不用再需要其它軟件。
- 導入的 PDF 可以自由進行縮放。
缺點:
- 導入的 PDF 需要手動重新排版。
- 只有一頁的 PDF,且為圖片形式,質量較差。
操作步驟:
1、新建立一個 PPT 文件,進入後點擊插入-對象。

2、選擇由文件創建-瀏覽,選擇需要處理的 PDF 文件。

方法四:使用 iLovePDF 在線將 PDF 轉換為 PPT 文件
推薦指數:★★★☆☆
優點:
- 能夠保留基礎文本的可編輯性。
- 支持中文識別,並且能自動生成分節幻燈片。
缺點:
- 複雜的內容可能會導致錯位。
- 免費版本轉換後會有水印。
操作步驟:
1、打開網頁搜索 iLovePDF 進入轉換頁面,選擇 PDF 轉換至 PowerPoint。

2、接著將需要轉換成 PPT 格式的 PDF 添加上傳,完成後直接進行轉換。

3、等待轉換完成直接點擊下載即可。

方法五:使用迅捷 PDF 轉換器將 PDF 批量轉換為演示文稿
推薦指數:★★★☆☆
優點:
- 無需安裝任何軟件,只需要訪問網站即可完成轉換。
- 在線工具提供免費服務,適合個人和臨時的文檔轉換。
缺點:
- 需要穩定的互聯網鏈接,網絡環境差轉換的時間會比較長。
- 添加 PDF 文檔可能會有文件大小限制,無法處理大型文件。
操作步驟:
1、打開瀏覽器,進入迅捷 PDF 轉換器,點擊 PDF 轉 PPT,然後點擊選擇文件,在下方可以自定義轉換設置,添加完文件後點擊開始處理。

2、等待轉換完成,然後點擊下載文件就能獲得轉換成功的 PPT 幻燈片。

方法六:使用福昕 PDF 軟件將 PDF 批量轉換為 PPT 幻燈片
推薦指數:★★★☆☆
優點:
- 轉換後能保留頁眉頁腳的內容。
- 雖然是收費軟件,但可以一次性付費,不用再後續每月續費。
缺點:
- PDF 文檔中的圖表有可能會轉換為圖片。
- 中文識別需要進行額外的設置。
操作步驟:
1、打開福昕 PDF 軟件,導入 PDF 文件。

2、點擊轉換-To PowerPoint,選擇好頁面範圍和輸出選項,點擊開始轉換。
方法七:使用轉轉大師在線將 PDF 轉換為 PPT 格式
推薦指數:★★★☆☆
優點:
- 可以在 Windows 或移動設備跨平台支持,不用擔心系統兼容問題。
- 不局限於 PDF 轉 PPT,還支持多種格式轉換,例如 Word、Excel、TXT 等。
缺點:
- 需要上傳文件,敏感文件可能會有洩露隱私的風險。
- 沒有網絡的情況下不支持無法操作。
操作步驟:
1、網頁搜索轉轉大師在線轉換,進入後點擊 PDF 轉換 - PPT 轉 PPT,選擇需要轉換的 PDF 文件上傳。 然後在下方選擇好自定義設置,點擊開始轉換。

2、然後轉換完成後,點擊下載即可獲得轉換成功的 PPT 文件。
